ComfyUI 作為近年最受歡迎的節點式影像生成介面之一,憑藉高度自由的流程設計與豐富的社群資源,已成為進階創作者與研究者的核心工具。隨著 Qwen-Image-2512 的推出,ComfyUI 也正式提供原生工作流範例,讓使用者能在不依賴第三方整合的情況下,直接體驗新一代文字轉圖片模型的實力。相較於先前版本,Qwen-Image-2512 在人物真實感、自然細節與文字渲染上皆有明顯提升,非常適合用於寫實風格、商業視覺與高解析構圖需求。
本篇將以「ComfyUI x Qwen-Image-2512」為主軸,帶你從官方原生工作流快速上手,一步步完成模型下載、流程載入與實際生成圖片。即使是第一次接觸 Qwen 系列模型,也能透過範例工作流理解節點配置邏輯,並在標準 50 步與 Lightning LoRA 4 步加速生成之間自由切換。建議先參考我先前的文章完成 ComfyUI 的安裝與環境建置。以下圖文將依實際操作順序說明。

▲ 從官方文件頁面下載 Qwen-Image-2512 的 ComfyUI 原生工作流 JSON 檔。確認 ComfyUI 已更新至較新版本後,直接下載並準備載入,可避免節點或流程不相容的問題。

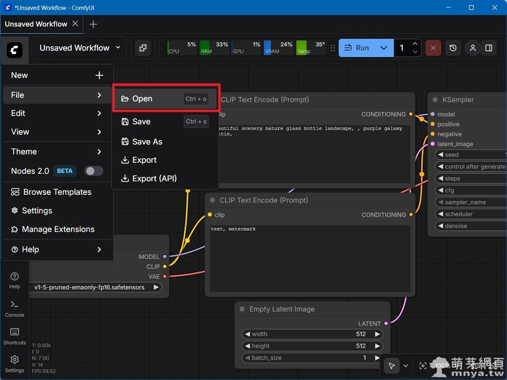
▲ 在 ComfyUI 介面中,透過點擊左上角選單的「File → Open」開啟剛下載的工作流檔案。

▲ 若出現 Missing Models 視窗,代表本機尚未下載對應模型。此時可直接點擊 Download,自動將所需檔案下載到正確的模型資料夾中。

▲ 工作流中已分為兩個子流程,上方為標準 50 步生成,下方則是 Lightning LoRA 的 4 步加速生成。初學者可先專注理解其中一個流程即可,這邊稍後會實際操作更快速的 Lightning LoRA 4 步加速生成。

▲ 紅色箭頭處可以進入子流程,先來看看標準 50 步生成的子流程。

▲ 這裡是標準 50 步生成的完整節點配置,包含模型、CLIP、VAE、影像尺寸與正負面提示詞。

▲ 這邊暫時不使用標準 50 步生成的子流程,選擇 Bypass 停用。

▲ 選擇 Remove Bypass 恢復 Lightning LoRA 4 步加速生成之子流程。

▲ 進入 Lightning LoRA 4 步加速生成子流程看看,透過額外的 LoRA 節點,大幅縮短生成時間,適合反覆嘗試構圖與風格草稿。

▲ 回主流程,稍微拉過配置,再確認提示詞與尺寸無誤後,點擊右上角 Run 即可開始生成圖片,完成後成果會自動儲存,正式進入 Qwen-Image-2512 的實戰應用。

▲ 透過 ComfyUI 官方原生工作流預留的提示詞,我們生成了第一張圖(1024 x 768 px),以我的配置 5070 Ti 16G VRAM + 64 GB RAM 大概花費 6 秒。

▲ 示範一生成成品,提示詞(這是 ComfyUI 官方原生工作流預留的提示詞):
Urban alleyway at dusk. Tall, statuesque high-fashion model striding elegantly, mid distant full body shot from an angular perspective, cinematic/editorial with bold contrasts and tactile materials. They wear a rose-gold metallic trench coat with deconstructed elements over a black long-sleeved turtleneck with subtle texture; paired with forest-green pleated pants with raw hems and a soft texture. Long braided dark hair, medium complexion. They carry a vibrant yellow designer handbag with geometric details and a structured silhouette. White architectural sneakers with bold geometric cutouts. Bold, high-contrast, tactile, urban-grit meets high-fashion impact, extreme clarity, extreme layering, post-processing with transparent light-transmitting ultra-smooth high-definition film effect, removing all noise and grain, removing all blur, removing all vintage feel, removing all roughness, drawn with 32K pixel precision, unparalleled fine line drawing of every single detail, the entire image like a brand new photograph, photorealistic

▲ 示範二生成成品,提示詞:
Asian woman seated inside a modern café at dusk. Elegant, contemplative mood, mid-distance cinematic shot from a slightly angled perspective. She is enjoying a cup of coffee, hands gently resting around the cup, gazing out through expansive floor-to-ceiling glass windows toward an endless city skyline glowing in the warm twilight. Contemporary interior design featuring sleek glass panels, a refined metallic counter, clean architectural lines, and soft ambient lighting reflecting off polished surfaces. She wears modern high-fashion attire with refined textures and subtle structure; long dark hair styled neatly, natural complexion with soft highlights from the sunset light. Editorial, cinematic atmosphere with bold contrast and tactile materials. Urban sophistication meets quiet introspection. Extreme clarity, extreme layering, post-processing with transparent light-transmitting ultra-smooth high-definition film effect, removing all noise and grain, removing all blur, removing all vintage feel, removing all roughness, drawn with 32K pixel precision, unparalleled fine line rendering of every single detail, the entire image resembling a brand new photograph, ultra-photorealistic.

▲ 示範三生成成品,提示詞:
Japanese anime schoolgirl seated at a window-side desk inside a classroom during daytime. Soft, bright anime illustration style with clean line art and vibrant pastel colors. She sits calmly, slightly turned toward the window, resting her hands on the desk, gazing outside with a gentle, thoughtful expression. Sunlight streams through the classroom windows, creating warm highlights and soft shadows. Outside the window, cherry blossom trees are in full bloom, petals drifting through the air, filling the scene with pink hues and a serene spring atmosphere. Classic Japanese classroom interior with wooden desks, chairs, and a chalkboard in the background, simplified and stylized. Purely 2D anime aesthetic, non-photorealistic, no realistic textures, no photographic lighting, no depth-of-field blur. Flat yet expressive shading, soft gradients, delicate color harmony, clean outlines, high-quality anime illustration, emotionally warm and peaceful mood.
最後一個示範是來看看二次元動漫風格的表現。
《上一篇》WanGP:即時顯示 CPU、RAM、SSD R/W、GPU、VRAM 使用率及數值
《下一篇》Z-Image Turbo vs RED-Zimage 紅潮造相 1.5 AIO vs Beyond Reality:原版與兩組人像微調模型的比較 









留言區 / Comments
萌芽論壇