ComfyUI 作為目前最強大的節點式 AI 繪圖介面,其高度靈活的擴充性讓使用者能精確掌控生成流程。而近期推出的 Qwen-Image-Edit-2511 模型更是將圖像編輯與一致性推向新高度。相較於前代,2511 版本顯著強化了角色一致性、幾何推理能力,並有效解決了圖像偏移(Image Drift)的問題,讓生成的圖片在修改後仍能保有原本的特徵。先前已經有寫過入門文章,搭配 4-step Lightning 加速技術,可讓生成速度再提升不少,也能讓我配備 RTX 5070 Ti(16GB VRAM)與 64GB 記憶體的消費級硬體環境下以合理的速度與穩定性進行生成。
為了更直覺地操作視角調整,ComfyUI-qwenmultiangle 自定義節點應運而生。該節點整合了 Three.js 視窗,讓使用者能在 3D 空間中直接透過拖曳彩色手柄或滑動滑塊,即時調整方位角(Azimuth)、仰角(Elevation)與縮放級別(Zoom)。它支援從正面到背面的 8 個水平視角、4 種垂直拍攝角度及不同距離的鏡頭語言。該節點會自動將這些 3D 操作轉化為與 Qwen-Image-Edit-2511 多角度 LoRA 兼容的格式化提示詞(例如 front-right quarter view、eye-level shot、medium shot),只要再搭配 Qwen-Image-Edit-2511-Multiple-Angles-LoRA,就能真正實現圖片的拍攝角度控制了。
📝 工作流(image_qwen_image_edit_2511_multiangle_camera.json)
我為了能夠順利於一般消費級硬體設備運作而手動完成了這個工作流,建議使用擁有 16 GB(含)以上 VRAM 的 NVIDIA 顯示卡,並搭配至少 64 GB(含)以上的 RAM。我針對 ComfyUI 的官方工作流進行了關鍵優化,將原本的 bf16 模型替換為更適合一般硬體運行的 fp8mixed 版本,並結合了最新的 4-step Lightning 加速技術,讓生成速度更快。最後搭上 Qwen-Image-Edit-2511-Multiple-Angles-LoRA 及 ComfyUI-qwenmultiangle 節點這些關鍵元件,即可完成控制任何圖片拍攝角度的完美工作流。
此次工作流以贊助方案提供,下載點 👉
【ComfyUI工作流】互動式 3D 攝影機控制圖片的拍攝角度(Qwen-Image-Edit-2511 x qwenmultiangle)

▲ 請先開啟 ComfyUI 介面,點擊上方工具列中的「拼圖」圖示,開啟「Custom Nodes Manager(自定義節點管理器)」。這是安裝各種強大擴充節點的最快途徑。

▲ 在搜尋框輸入「qwen multiangle」,找到由 jtydhr88 開發的「Qwen Multiangle Camera」節點。這是一個專為 3D 攝影機角度控制設計的節點,點擊右下角的「Install」按鈕進行安裝。

▲ 安裝完成後,系統會提示需要重啟 ComfyUI 以套用變更。點擊下方的「Apply Changes」並重新啟動程式,確保節點正確載入。

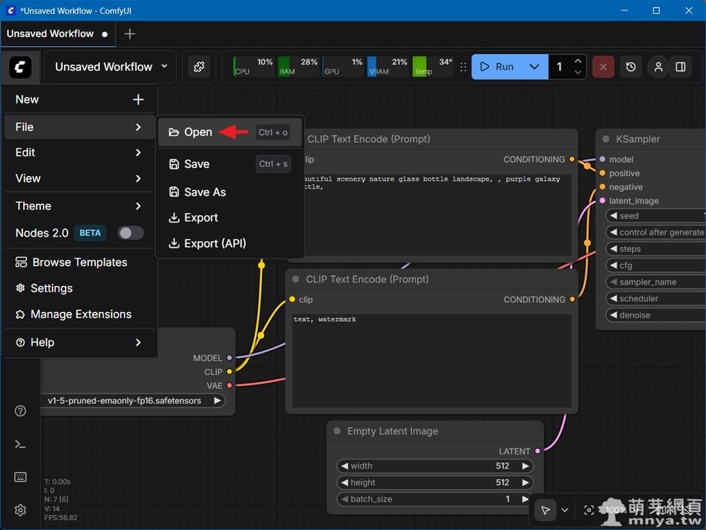
▲ 點擊 LOGO 選單的「File」→「Open」,載入本文提供的 image_qwen_image_edit_2511_multiangle_camera.json 工作流檔案,這將會自動排版好所有必要的節點連線。

▲ 載入後若出現「Missing Models」視窗,代表本地缺少必要的模型。請依照提示下載包括 19GB 的 diffusion 模型、8.7GB 的文字編碼器以及相關的 LoRA 與 VAE 檔案,下載完後 ComfyUI 會自動將檔案放置於指定的目錄中。

▲ 這是工作流的主配置。左側透過 Load Image 上傳原始圖片,中間則是核心的「Qwen Multiangle Camera」節點,使用者可以在這裡透過 3D 視窗直覺地調整拍攝角度。接著點入紅色箭頭處的圖示來看看子流程。

▲ 檢視子流程大致上的架構,可以看到 Qwen-Image-Edit-2511 的處理過程被封裝在一個子圖中,包含多個 LoRA 載入器(如 Lightning 加速與多角度控鏡 LoRA),一切都已準備就緒,不需要再手動調整子流程的部分。

▲ 在 Qwen Multiangle Camera 節點中,點擊「H」下拉選單,可以快速選擇不同的水平方位角,如 front view(正面)、back view(背面)或各個側向的視角,系統會同步更新下方的 3D 預覽圖。

▲ 點擊「V」下拉選單則可以控制垂直角度。選項包含 low-angle shot(仰拍)、eye-level shot(平視)、elevated shot(抬升視角)及 high-angle shot(高角度俯拍),滿足不同的構圖需求。

▲ 最後一個「Z」下拉選單則控制縮放(Zoom)或鏡頭距離。可以選擇 wide shot(遠景/廣角)、medium shot(中景)或 close-up(特寫),這會決定主體在畫面中所佔的比例與細節呈現。

▲ 這張是此次要參考的原始圖片,主角是本站看板娘「萌芽娘」和服版。

▲ 設定好所有攝影機參數後,點擊上方藍色的「Run」按鈕即可開始生成。右側的「Save Image」節點區域會即時顯示成品預覽,方便使用者觀察 3D 參數調整與實際畫面的對應關係。

▲ 視角「front-right quarter view、elevated shot、wide shot」的成品,呈現出角色身處翠綠竹林中的整體構圖。相較於特寫,廣角鏡頭能捕捉更多環境背景。

▲ 除了選單,使用者還能直接在 3D 視窗中拖曳彩色手柄。這邊再來試一個視角組合。

▲ 視角「right side view、eye-level shot、medium shot」的生成結果。可以看到系統精確地渲染出角色的側面輪廓,同時紅色的和傘與藍綠色長髮等核心特徵皆完整保留,完美展現了模型在處理大幅度視角切換時的一致性。

▲ 透過 ComfyUI 搭配 qwenmultiangle 節點,我們能輕鬆達成多角度一致性的系列作。無論是正面、側面、俯視或背影,都能如同在 3D 軟體中架設攝影機般精準控制,大幅提升了 AI 輔助創作的專業度。
《上一篇》ComfyUI x Qwen-Image-Edit-2511:實現極高角色一致性的次世代圖像語意編輯實測(附工作流)
《下一篇》AI Toolkit by Ostris:Windows 安裝教學,一鍵啟動 Web UI 打造最強 AI 模型訓練環境 









留言區 / Comments
萌芽論壇